Commit/Deposit from a dApp
-
Developers building decentralized applications (dApps) on the Hydra protocol would greatly benefit from clear guidance and examples detailing the validator checks required to ensure that committed/deposited funds are accurately directed to the intended Hydra Head instance.
-
This document aims to outline essential validator checks needed for user-written validators, providing concrete examples implemented using PlutusTx and briefly explaining how the commit/deposit transaction looks like.
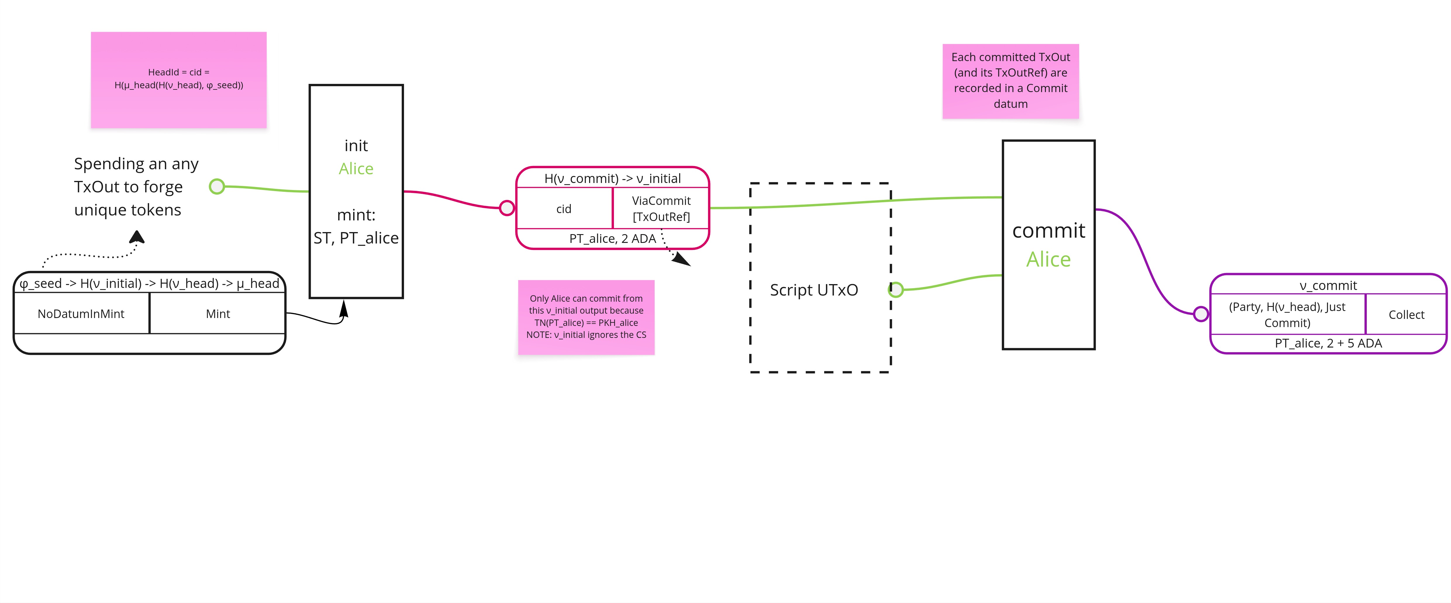
Committing to a Hydra Head
- To begin, let us examine the diagram illustrating the on-chain commit process in detail:

The commit transaction utilizes an initial output specifically crafted for each Hydra Head participant. This initial output includes the HeadId in its datum, while the redeemer contains details about the specific TxOutRef values to be committed, which are pre-sorted.
The initial validator is parameterized by the commit validator hash. In the user-defined validator, it is sufficient to verify that:
- There is only one output at commit script address containing the PT (participation) token + the change output.
dApp developers can leverage the script redeemer to convey the necessary information.
Let us now proceed with constructing the validator from the user’s perspective!
Depositing to a Hydra Head
-
The process that serves the purpose of bringing in more funds to L2 Hydra network once the Head is already open is referred to as depositing.
-
This is the diagram explaining the on-chain deposit process:

The deposit transaction takes a provided UTxO and locks it into a deposit address where the datum contains serialized Plutus TxOutRef's.
Deposit transaction has its upper validity slot set so the whole deposit process has a deadline. After hydra-node observes the deposit transaction
it will post an increment transaction which will actually bring the funds locked at the deposit address to L2 after deposit validator check that
makes sure the Head currency symbol is the same in both the datum and redeemer and that the deposit deadline slot is not surpassed.
Unclaimed deposits can be recovered and this works in any Hydra Head state (even after closing the Head). The only validator check that needs to be satisfied is that the current slot is after the deposit deadline slot.
Please make sure to use correct --deposit-period value.
Building a secure validator
To develop a dApp using the Hydra protocol, users must commit/deposit their scripts to a Hydra Head.
This enables custom programmability within the Head protocol, unlocking the potential for a wide range of dApp implementations.
As an initial step, we will focus on constructing a validator along with its essential checks.
To begin, we will examine a basic exampleValidator that currently performs no operations:
exampleValidator ::
() ->
() ->
ScriptContext ->
Bool
exampleValidator _ _ _ = True
exampleSecureValidatorScript :: PlutusScript
exampleSecureValidatorScript =
PlutusScriptSerialised $
serialiseCompiledCode
$$( PlutusTx.compile
[||wrap exampleValidator||]
)
where
wrap = wrapValidator @() @()
Code examples here are just explanatory and are not suitable for production use! They serve the purpose of giving dApp developers a general idea on how to check that commit or deposit goes to the right Head instance.
If you need to get the information on Hydra scripts hashes you can use hydra-node:
./hydra-node -- --hydra-script-catalogue
{
"commitScriptHash": "61458bc2f297fff3cc5df6ac7ab57cefd87763b0b7bd722146a1035c",
"commitScriptSize": 685,
"depositScriptHash": "ae01dade3a9c346d5c93ae3ce339412b90a0b8f83f94ec6baa24e30c",
"depositScriptSize": 1102,
"headScriptHash": "a1442faf26d4ec409e2f62a685c1d4893f8d6bcbaf7bcb59d6fa1340",
"headScriptSize": 14599,
"initialScriptHash": "c8a101a5c8ac4816b0dceb59ce31fc2258e387de828f02961d2f2045",
"initialScriptSize": 2652,
"mintingScriptHash": "fd173b993e12103cd734ca6710d364e17120a5eb37a224c64ab2b188",
"mintingScriptSize": 5284
}
To get the information on HeadId easiest is to look at the persistence
folder of your hydra-node and in the state file you should be able to find
the headId. (NOTE: You need to initialize the Head first)
Now we are able to start working on our validator checks.
Commit validator checks
To ensure correct dApp validator checks when committing we must verify that an output exists containing a single PT token with the correct policy ID (head ID). This condition implicitly confirms that the initial validator has executed, as its output has been consumed, and the commit transaction now includes an output with the PT token bearing the expected policy ID.
checkCorrectHeadId =
let outputValue = foldMap txOutValue (txInfoOutputs (scriptContextTxInfo ctx))
pts = findParticipationToken expectedHeadId outputValue
in L.length pts == 1
findParticipationToken :: CurrencySymbol -> Value -> [TokenName]
findParticipationToken headCurrency (Value val) =
case AssocMap.toList <$> AssocMap.lookup headCurrency val of
Just tokens ->
mapMaybe (\(tokenName, n) -> if n == 1 then Just tokenName else Nothing) tokens
_ ->
[]
{-# INLINEABLE findParticipationTokens #-}
R{expectedHeadId} = redeemer
This check is all we need in order to add some security to our validators and make sure our commit will end up in the correct Head instance.
Deposit validator checks
To ensure correct dApp validator checks when depositing we must make sure the deposit datum contains the correct Head id. Since hydra-node is the one building a deposit
transaction from the user provided UTxO we can feel safe the datum is correct if we are using official release of hydra-node binary.
This means that it would be enough to check that there is a output present at the correct deposit script address.
We mentioned before how to get the correct script hashes from your hydra-node (./hydra-node -- --hydra-script-catalogue). With this information
it is sufficient to make sure the deposit script has the expected hash.
depositOutput = findDepositOutput expectedDepositValidator
findDepositOutput :: ScriptHash -> List.List TxOut
findDepositOutput depositScriptHash =
let allOutputs = List.fromSOP $ txInfoOutputs info
in List.filter (isScriptAddress depositScriptHash . txOutAddress) allOutputs
isScriptAddress :: ScriptHash -> Address -> Bool
isScriptAddress expectedHash addr =
case addressCredential addr of
ScriptCredential vh -> vh == expectedHash
PubKeyCredential _ -> False
The following step is to build a blueprint transaction as a recipe for committing/depositing your script UTxO into a Head. This is only needed in case you want to introduce some transaction context (like validity range, extra signers etc). We already have some guides on that here and here but you would of course need to make some changes which is left as an exercise to the reader.
Complete commit validator example
{-# LANGUAGE TemplateHaskell #-}
{-# OPTIONS_GHC -fplugin PlutusTx.Plugin #-}
{-# OPTIONS_GHC -fplugin-opt PlutusTx.Plugin:defer-errors #-}
{-# OPTIONS_GHC -fplugin-opt PlutusTx.Plugin:target-version=1.1.0 #-}
module Example where
import Hydra.Cardano.Api (PlutusScript, pattern PlutusScriptSerialised)
import Hydra.Plutus.Extras (wrapValidator)
import PlutusLedgerApi.V3 (
CurrencySymbol,
ScriptContext (..),
ScriptInfo (..),
TokenName,
Value (..),
serialiseCompiledCode,
txInfoOutputs,
txOutValue,
unsafeFromBuiltinData,
)
import PlutusTx (compile, unstableMakeIsData)
import PlutusTx.AssocMap qualified as AssocMap
import PlutusTx.Eq ((==))
import PlutusTx.Foldable (foldMap)
import PlutusTx.Functor ((<$>))
import PlutusTx.List qualified as L
import PlutusTx.Prelude (check, traceIfFalse)
newtype R = R
{ expectedHeadId :: CurrencySymbol
}
deriving stock (Show, Generic)
unstableMakeIsData ''R
exampleCommitValidator ::
() ->
R ->
ScriptContext ->
Bool
exampleCommitValidator _ redeemer ctx =
checkCorrectHeadId
where
checkCorrectHeadId =
let outputValue = foldMap txOutValue (txInfoOutputs (scriptContextTxInfo ctx))
pts = findParticipationToken expectedHeadId outputValue
in traceIfFalse "HeadId is not correct" (L.length pts == 1)
findParticipationToken :: CurrencySymbol -> Value -> [(TokenName, Integer)]
findParticipationToken headCurrency (Value val) =
case AssocMap.toList <$> AssocMap.lookup headCurrency val of
Just tokens ->
L.filter (\(_, n) -> n == 1) tokens
_ ->
[]
{-# INLINEABLE findParticipationToken #-}
R{expectedHeadId} = redeemer
exampleSecureValidatorScript :: PlutusScript
exampleSecureValidatorScript =
PlutusScriptSerialised $
serialiseCompiledCode
$$( PlutusTx.compile
[||wrap exampleCommitValidator||]
)
where
wrap = wrapValidator @() @R
Complete deposit validator example
{-# LANGUAGE TemplateHaskell #-}
{-# OPTIONS_GHC -fplugin PlutusTx.Plugin #-}
{-# OPTIONS_GHC -fplugin-opt PlutusTx.Plugin:defer-errors #-}
{-# OPTIONS_GHC -fplugin-opt PlutusTx.Plugin:target-version=1.1.0 #-}
module Example where
import Hydra.Cardano.Api (PlutusScript, pattern PlutusScriptSerialised)
import Hydra.Plutus.Extras (wrapValidator)
import PlutusLedgerApi.V3 (
Address (addressCredential),
Credential (..),
ScriptContext (..),
ScriptInfo (..),
TxOut,
serialiseCompiledCode,
txInfoOutputs,
txOutAddress,
unsafeFromBuiltinData,
)
import PlutusTx (compile, unstableMakeIsData)
import PlutusTx.Eq ((==))
+import PlutusTx.Data.List qualified as List
import PlutusTx.Prelude (check, traceIfFalse)
newtype R = R
{ expectedDepositValidator :: ScriptHash
}
deriving stock (Show, Generic)
unstableMakeIsData ''R
exampleDepositValidator ::
() ->
R ->
ScriptContext ->
Bool
exampleDepositValidator _ redeemer ctx =
checkDepositHash
where
checkDepositHash =
traceIfFalse "Invalid deposit script hash" (List.length depositOutput == 1)
depositOutput = findDepositOutput expectedDepositValidator
findDepositOutput :: ScriptHash -> List.List TxOut
findDepositOutput depositScriptHash =
let allOutputs = List.fromSOP $ txInfoOutputs info
in List.filter (isScriptAddress depositScriptHash . txOutAddress) allOutputs
isScriptAddress :: ScriptHash -> Address -> Bool
isScriptAddress expectedHash addr =
case addressCredential addr of
ScriptCredential vh -> vh == expectedHash
PubKeyCredential _ -> False
R{expectedDepositValidator} = redeemer
info = scriptContextTxInfo ctx
exampleSecureValidatorScript :: PlutusScript
exampleSecureValidatorScript =
PlutusScriptSerialised $
serialiseCompiledCode
$$( PlutusTx.compile
[||wrap exampleDepositValidator||]
)
where
wrap = wrapValidator @() @R

